Social & Community
Superfluid Protocol introduces innovative methods for community engagement and social token incentives, fostering long-term loyalty and participation.
Gradual Social Token Incentives
Rather than distributing social tokens in a single airdrop, Superfluid enables a gradual, by-the-second streaming of tokens to community members or creator audiences.
Concept
- Long-Term Engagement: This model rewards ongoing loyalty and engagement, as opposed to immediate lump-sum airdrops.
- Example: Consider the scenario where the longer an individual holds a community NFT, the more social tokens they accrue, discouraging immediate selling post-airdrop.
Explore this concept with the Reverb project, a platform that streams social tokens based on music listening habits.
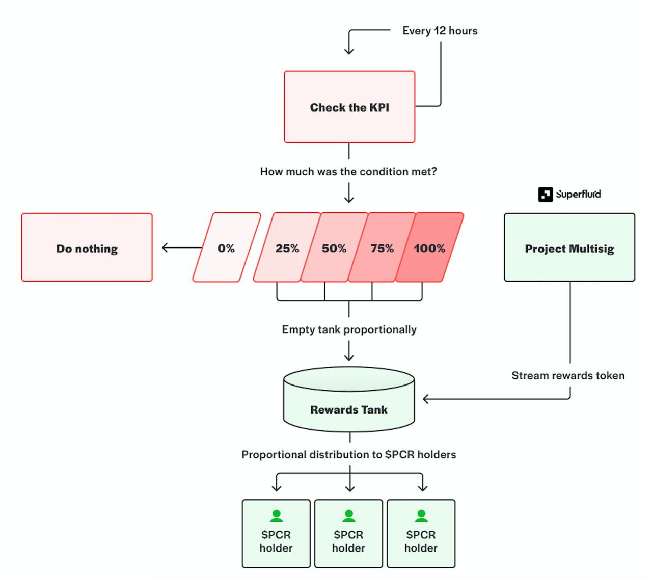
Perpetual Conditional Rewards (PCR)
The PCR model within the Superfluid Protocol offers a scalable way to incentivize community actions based on specific Key Performance Indicators (KPIs).
Mechanism
- Reward Distribution: Rewards are streamed to participants based on progress towards a KPI metric.
- Funding and Execution: Funded through money streams and distributed using the Superfluid Instant Distribution Agreement, with KPI verification via UMA's KPI Options.
-d7078ddafeeee6e5cfb7b458919f911d.png)
Perpetual Conditional Rewards
Use Cases
- Community Incentives: Communities can incentivize members for activities like increasing Twitter followers or GitHub repo stars.
- Scalable Incentives: This system provides a method to reward members proportionally for contributing to communal goals.
For a deeper dive into the PCR concept, refer to this Twitter thread by UMAprotocol.
Superfluid's approach to social tokens and community incentives represents a shift towards more dynamic and engagement-focused reward systems in the digital space.